Hallo zusammen,
ich würde gerne eine "SendeTaste" A1 kurz gesendet von einem GT6 an das Domiq Modul auswerten.
Hierzu sagt die Dokumentation, dass man unter Events folgendes erstellen soll:
E.LCN.key.0.36.B5=hit
Der Befehl "Schaltfläche senden", Tafel B, Schaltfläche 5, Kommando kurz (hit) wurde
empfangen. Der Befehl wurde aus Modul 36 gesendet.
Unter TAB "Events"
Kanal: E.LCN.key.<seg>.<mod>
Daten: A1 hit
Somit sollte ein Event ausgelöst werden, dass beim Drücken der Taste A1 kurz am GT6 vom Domiq als Event auswertbar sein soll.
Leider funktioniert das so nicht. Es kommt nichts an.
In der SONOS Doku habe ich dann noch gesehen, dass hier genau so was beschrieben ist, jedoch mit dem Unterschied, dass keine Gruppen/ Modulangabe gemacht wurde. Das mal schnell probiert und siehe da, Event wird angestoßen.
Was muss man angeben, damit das Event auch mit Gruppe/Modulnummer ausgewertet werden kann?
Ansonsten verliert man ziemlich viele Kombinationen wenn man nur global die Tabelle auswerten kann.
Danke für Infos oder Erklärungen.
LCNNoob
Willkommen auf unserer neuen Forenplattform für das Bus-Profi Forum
Neue Felder für die persönlichen Daten
Man kann jetzt seine öffentlich einsehbare Daten genau bestimmen. Details findet ihr in in diesem Beitrag.
Durch die neue Forensoftware und die Portierung der Daten konnten die Passwörter aus dem alten Forum nicht übernommen werden, bitte lassen Sie sich ein neues Passwort über die Passwort vergessen Funktion zusenden. Sollte es zu Problemen kommen kontaktieren Sie das Bus-Profi Team per E-Mail.
Neue Felder für die persönlichen Daten
Man kann jetzt seine öffentlich einsehbare Daten genau bestimmen. Details findet ihr in in diesem Beitrag.
Durch die neue Forensoftware und die Portierung der Daten konnten die Passwörter aus dem alten Forum nicht übernommen werden, bitte lassen Sie sich ein neues Passwort über die Passwort vergessen Funktion zusenden. Sollte es zu Problemen kommen kontaktieren Sie das Bus-Profi Team per E-Mail.
Tastenevent im Domiq auswerten
-
Beleuchtfix
- Administrator

- Beiträge: 5304
- Registriert: Mi 10. Jan 2007, 18:49
- Hat sich bedankt: 4 Mal
- Danksagung erhalten: 16 Mal
- Kontaktdaten:
#2 Re: Tastenevent im Domiq auswerten
Sendest du auch Taste B5 an das Base? (Also den LCN Befehl)
Viel Erfolg
Florian
Viel Erfolg
Florian
-
LCNNoob
Themenersteller - Fingerwundschreiber

- Beiträge: 104
- Registriert: Do 30. Mär 2017, 14:26
- Danksagung erhalten: 1 Mal
#3 Re: Tastenevent im Domiq auswerten
Hallo Florian,
das mit Senden B5 ist der Auszug aus der Doku von DOMIQ als Beispiel. Ich sende A1 kurz oder A2 kurz an das DOMIQ von einem GT12 mit Adresse 0.40
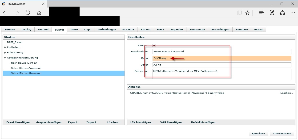
Hier kann ich allerdings nur A1 kurz oder A2 kurz ohne den Bezug zum sendenden Modul als Event Triggern. Mit Bezug zum Modul bekomme ich das Event nicht. Ich sende A1 kurz vom GT12 ohne DOMIQ und LCN sendkey. geht nicht.
Ich sende über selbst definierte Taste im TAB "REMOTE" einen LCN sendkey an das Modul, geht auch nicht. Nur ohne Modulbezug klappt es.
Siehe Screenshots.
So geht's.
So geht's nicht.
Oder verstehe ich die Anleitung grundsätzlich falsch?
Danke für weitere Infos.
LCNNoob
das mit Senden B5 ist der Auszug aus der Doku von DOMIQ als Beispiel. Ich sende A1 kurz oder A2 kurz an das DOMIQ von einem GT12 mit Adresse 0.40
Hier kann ich allerdings nur A1 kurz oder A2 kurz ohne den Bezug zum sendenden Modul als Event Triggern. Mit Bezug zum Modul bekomme ich das Event nicht. Ich sende A1 kurz vom GT12 ohne DOMIQ und LCN sendkey. geht nicht.
Ich sende über selbst definierte Taste im TAB "REMOTE" einen LCN sendkey an das Modul, geht auch nicht. Nur ohne Modulbezug klappt es.
Siehe Screenshots.
So geht's.
So geht's nicht.
Oder verstehe ich die Anleitung grundsätzlich falsch?
Danke für weitere Infos.
LCNNoob
____________________________
Alles ist erlernbar
Alles ist erlernbar
-
Beleuchtfix
- Administrator

- Beiträge: 5304
- Registriert: Mi 10. Jan 2007, 18:49
- Hat sich bedankt: 4 Mal
- Danksagung erhalten: 16 Mal
- Kontaktdaten:
#4 Re: Tastenevent im Domiq auswerten
Ganz verstehe ich dich nicht.
Im ersten Bild sendest du vom Base aus an das Modul 35
Du schreibst, dass dein GT12 die Adresse 0.40 hat, da kann das Base auch nicht auf 0.35 reagieren.
Wie ich oben schon mal geschrieben habe, es geht darum, dass der Wert des Moduls von dem etwas gesendet wird, eingetragen ist.
Viel Erfolg
Florian
Im ersten Bild sendest du vom Base aus an das Modul 35
Du schreibst, dass dein GT12 die Adresse 0.40 hat, da kann das Base auch nicht auf 0.35 reagieren.
Wie ich oben schon mal geschrieben habe, es geht darum, dass der Wert des Moduls von dem etwas gesendet wird, eingetragen ist.
Viel Erfolg
Florian
-
Beleuchtfix
- Administrator

- Beiträge: 5304
- Registriert: Mi 10. Jan 2007, 18:49
- Hat sich bedankt: 4 Mal
- Danksagung erhalten: 16 Mal
- Kontaktdaten:
#5 Re: Tastenevent im Domiq auswerten
Ich habe gerade noch einmal bei mir nachgeschaut, es sieht geringfügig anders aus, ziemlich unlogisch, aber so ist das Leben 
Gruß
Florian

Gruß
Florian
-
LCNNoob
Themenersteller - Fingerwundschreiber

- Beiträge: 104
- Registriert: Do 30. Mär 2017, 14:26
- Danksagung erhalten: 1 Mal
#6 Re: Tastenevent im Domiq auswerten
Hallo Florian,
sorry. Beim Schreiben ist ein Fehlerteufel reingerutscht. Es ist Modul 35. In allen Fällen.
Deine Variante hatte ich zuerst probiert. Ging auch nicht. Ich habe dann wie gesagt in einem anderen Beispiel die Variante gefunden, wo Taste "XX" und hit, break, make als "Daten" mit "BLANK" getrennt eingetragen werden sollen.
Ich werde Deine Variante nochmal Testen. Melde mich dann.
LCNNoob
Update: Gerade nochmal alles gelöscht und DOMIQ resettet. Neu eingetragen wie von Dir beschrieben. Ohhhh Wunder. Jetzt kommt es auch an. Danke für den Screenshot.
sorry. Beim Schreiben ist ein Fehlerteufel reingerutscht. Es ist Modul 35. In allen Fällen.
Deine Variante hatte ich zuerst probiert. Ging auch nicht. Ich habe dann wie gesagt in einem anderen Beispiel die Variante gefunden, wo Taste "XX" und hit, break, make als "Daten" mit "BLANK" getrennt eingetragen werden sollen.
Ich werde Deine Variante nochmal Testen. Melde mich dann.
LCNNoob
Update: Gerade nochmal alles gelöscht und DOMIQ resettet. Neu eingetragen wie von Dir beschrieben. Ohhhh Wunder. Jetzt kommt es auch an. Danke für den Screenshot.
____________________________
Alles ist erlernbar
Alles ist erlernbar
Zurück zu „Domiq-Module - DOMIQ Sp. z o.o.“
Wer ist online?
Mitglieder in diesem Forum: 0 Mitglieder und 13 Gäste

Offizieller KNX Partner 